Phần mềm max tiktok

TikTok, đang là trào lưu hàng đầu trong xã hội hiện nay, không chỉ là một nền tảng giải trí mà còn là một kênh bán hàng sôi động dành cho các doanh nghiệp. Sở hữu nhiều tài khoản TikTok có thể hỗ trợ tối đa việc kinh doanh trực tuyến trên nền tảng này. Với sự xuất hiện của phần mềm Max TikTok Chrome, việc nuôi nick, seeding và tăng follow trở nên dễ dàng hơn, đồng thời giúp tối ưu hóa công việc và tăng hiệu quả bán hàng.

Phần mềm Max TikTok Chrome là gì?

Phần mềm Max Tiktok Chrome – Phần Mềm Nuôi Nick Tiktok, Seeding , Tăng Follow Tiktok là công cụ hỗ trợ khách hàng tự động hóa các hoạt động của nhiều nick Tiktok theo cấu hình đã soạn sẵn, giúp các nick tăng tương tác, tăng hoạt động trong lịch sử, chống bị quét die tài khoản. Các tài khoản được nuôi sẽ phục vụ các công việc seeding tự động, tương tác vào video, livestream, kích cầu hiệu ứng cho công việc kinh doanh trên Tiktok.

Phần Mềm Max Tiktok Chrome có những chức năng gì?

Phần mền max tiktok

Phần mềm Max Tiktok Chrome tự động hóa hoàn toàn các hành động cho dàn tài khoản của bạn, tương tác theo cấu hình, từ đó tạo độ trust cao cho tài khoản, giúp các nick bạn nuôi trở nên cứng cáp hơn, seeding từ đó có thể đẩy đề xuất tốt hơn.

Phần mềm nuôi nick TikTok tự động số lượng lớn

Phần mềm MaxTikTok Chrome sẽ giúp các tài khoản của bạn tự động tương tác theo cấu hình, quản lý thông tin hàng nghìn tài khoản cũng như tự động update, thay đổi thông tin

  • Lướt newfeed, like, comment theo số lượng setup
  • Đổi thông tin tự động cho tài khoản nhanh chóng
Phần mền max tiktok
Phần mền max twitter pro
Phần mền max tiktok

Phần mềm Max TikTok Chrome hỗ trợ chạy tương tác tự động

Phần mềm nuôi nick TikTok cho phép người dùng cài đặt lên các cấu hình hành động cho tài khoản, tạo độ trust và an toàn cho tài khoản

  • Xem video Tiktok
  • Thả tim, comment, follow Tiktok
  • Tương tác ID video chỉ định
  • Tương tác video ngẫu nhiên
  • Tương tác video theo user
  • Tương tác live ngẫu nhiên
  • Tương tác live chỉ định
Phần mền max twitter pro

Tăng follow cho tài khoản Tiktok

Người dùng có thể tăng follow nhanh chóng bằng Phần mềm MaxTiktok Chrome

  • Follow user theo từ khóa
  • Follow User theo gợi ý
  • Follow Back
  • Follow user chỉ định
  • Nhắn tin cho UID chỉ định
Phần mền max tiktok
Phần mền max twitter pro
Phần mền max tiktok

Đổi thông tin tài khoản hàng loạt bằng

Phần mềm sẽ cho phép người dùng tự set up lên kịch bản hành động để đổi thông tin tài khoản hàng loạt

  • Cập nhật tiểu sử (Bio)
  • Cập nhật tên (Name) theo tên ngẫu nhiên hoặc theo list của khách hàng nhập
Phần mền max twitter pro

Đăng tải video ngắn auto hàng loạt

Người dùng có thể đăng video ngắn lên kênh của mình chỉ với 1 phút set up kịch bản. Những video của bạn sẽ được đăng tải thành công một cách nhanh chóng mà không cần phải tốn nhiều thời gian như cách set up bằng tay thủ công truyền thống. Từ đó, giúp tài khoản Tiktok được nuôi dưỡng và sẽ có độ Trust cao.

Phần mền max tiktok
Phần mền max twitter pro
Phần mền max tiktok

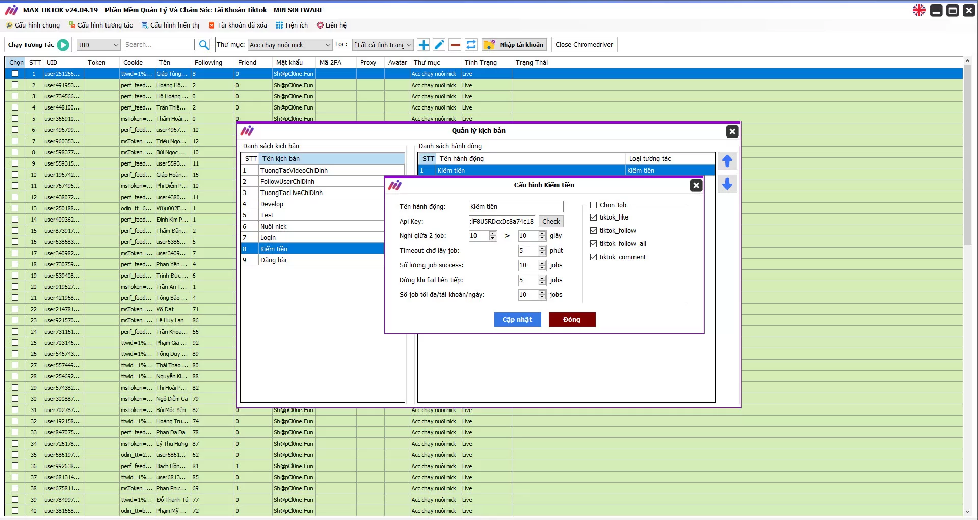
Tích hợp tính năng kiếm tiền traodoituongtac

Chức năng kiếm tiền traodoituongtac trên phần mềm MaxTikTok Chrome mang lại một cơ hội thu nhập đáng kể cho người dùng thông qua việc sử dụng nguồn tài nguyên cá nhân của họ. Với các nhiệm vụ như follow, thả tym, like, comment, hay thậm chí là follow tất cả, người dùng có thể thực hiện các hoạt động này để kiếm tiền một cách dễ dàng.

Mỗi nhiệm vụ sẽ có một giá trị cố định, và giá job trung bình thường dao động từ 5đ đến 12đ mỗi nhiệm vụ, tùy thuộc vào độ khó và yêu cầu của từng job cụ thể. Điều này mang lại sự linh hoạt cho người dùng khi họ có thể chọn lựa các nhiệm vụ phù hợp với thời gian và khả năng của mình.

Với tính năng này, người dùng không chỉ có thể tận dụng thời gian trên TikTok một cách hiệu quả mà còn có thể tạo ra thu nhập ổn định từ việc tham gia vào các hoạt động tương tác trên mạng xã hội. Đây là một cơ hội đáng giá để kết nối cộng đồng và phát triển cá nhân một cách tích cực.

Khách hàng nói gì về MinSoftware

Phần mền max twitter pro
Phần mền max twitter pro

Minsoftware - Phần mềm max tiktok
toàn diện

100.00+ khách hàng phát triển kinh doanh cùng Minsoftware

Minsoftware hoạt động hướng tới cộng đồng

Bảng giá Phần mềm max tiktok

Với những công năng, lợi ích đó. Đội ngũ MINSOFTWARE đưa ra mức đầu tư phù hợp dành cho phần mền MINSOFTWARE

Gói 1 Tháng

1.000.000 VND

Bộ quà tặng

Gói 1 Năm

3.500.000 VND

Bộ quà tặng

Gói Vĩnh Viễn

10.000.000 VND

Bộ quà tặng

Lợi ích (4)

cam kết "hiệu quả - nhanh - Dễ dùng"

Câu hỏi thường gặp

Phần mềm MaxTikTok

Phần mềm MaxTikTok khả dụng trên những thiết bị nào?

MaxTikTok hiện tại chỉ hỗ trợ hệ điều hành Windows 10 trở lên. Bạn có thể cài đặt và sử dụng phần mềm trên các máy tính cá nhân hoặc laptop chạy hệ điều hành này.

0 0 0

MaxTikTok có bản dùng thử không?

Có, MaxTikTok có cung cấp bản dùng thử để bạn có thể trải nghiệm các tính năng của phần mềm trước khi quyết định mua.

0 0 0

Ai sẽ hỗ trợ khách hàng trong suốt quá trình sử dụng phần mềm?

MaxTikTok có đội ngũ hỗ trợ khách hàng chuyên nghiệp, sẵn sàng giải đáp mọi thắc mắc và hỗ trợ kỹ thuật trong suốt quá trình sử dụng phần mềm. Bạn có thể liên hệ với họ qua các kênh như hotline,Zalo hoặc live chat.

0 0 0

Mất bao lâu để cài đặt và sử dụng phần mềm?

Quá trình cài đặt MaxTikTok khá đơn giản và nhanh chóng, thường chỉ mất vài phút. Sau khi cài đặt, bạn có thể bắt đầu sử dụng phần mềm ngay lập tức với giao diện thân thiện và dễ sử dụng.

0 0 0

Có phát sinh phụ phí gì sau khi mua phần mềm hay không?

Không, sau khi mua phần mềm MaxTikTok bạn sẽ không phải trả thêm bất kỳ phụ phí nào để sử dụng các tính năng của phần mềm.

0 0 0

Khách hàng có phải trả thêm phí để sử dụng tính năng update không?

Không, các bản cập nhật phần mềm và tính năng mới của MaxTikTok sẽ được cung cấp hoàn toàn miễn phí cho khách hàng đã mua phần mềm.

0 0 0

Ai nên sử dụng MaxTikTok?

MaxCare phù hợp nhất cho những ai muốn xây dựng và quản lý nhiều profile TikTok cá nhân, đặc biệt là các cá nhân kinh doanh online, người chạy quảng cáo, người làm seeding, hoặc bất kỳ ai muốn tăng tương tác và độ uy tín cho profile của mình.

0 0 0

<< 1 >>


Cá nhân MMO và doanh nghiệp đã tin tưởng đăng ký sử dụng MIN Software!
Hơn + 57

Công ty MIN Group

Về chúng tôi

Điều khoản chính sách

fanpage

Theo dõi chúng tôi

Post Views: 110

Đăng ký tài phần mền MinSoftware

From landingpage
Image (1)
tải phần mền